Llama 3 Prompt Template
Llama 3 Prompt Template - System instruction and conversation history that includes a sequence. The prompt template consists of two key sections: We're adding this section just a few days after the initial release of llama 2, as we've had many questions from the community about how to prompt the models and how to change the system prompt. When you receive a tool call response,. It involves creating prompts, which are short pieces of text that provide additional information or guidance to the model, such as the topic or. Using the correct template when prompt tuning can have a large effect on model. Different models have different system prompt templates. The prompt template for llama 3.3 uses special tokens to structure conversations, including system instructions, user messages, and model responses. So i really need to use the new template with my code. Please if i really need your assistance to turn the previous template code.
LLaMA 3.1 Prompt Example How to Effectively Use Prompts with Meta’s AI
The structure is as follows: When you receive a tool call response,. A prompt should contain a single system message, can contain multiple alternating user and assistant. System instruction and conversation history that includes a sequence. Using the correct template when prompt tuning can have a large effect on model.
rag_gt_prompt_template.jinja · AgentPublic/llama3instruct
System instruction and conversation history that includes a sequence. The structure is as follows: We're adding this section just a few days after the initial release of llama 2, as we've had many questions from the community about how to prompt the models and how to change the system prompt. When you receive a tool call response,. Using the correct.
LLaMa3 Stablediffusion prompt maker r/ollama
It involves creating prompts, which are short pieces of text that provide additional information or guidance to the model, such as the topic or. So i really need to use the new template with my code. System instruction and conversation history that includes a sequence. Please if i really need your assistance to turn the previous template code. Using the.
Llama 3 Chat Template
So i really need to use the new template with my code. It involves creating prompts, which are short pieces of text that provide additional information or guidance to the model, such as the topic or. The structure is as follows: Different models have different system prompt templates. System instruction and conversation history that includes a sequence.
Llama 3 Prompt Template
So i really need to use the new template with my code. Different models have different system prompt templates. It involves creating prompts, which are short pieces of text that provide additional information or guidance to the model, such as the topic or. System instruction and conversation history that includes a sequence. When you receive a tool call response,.
Llama 3 Prompt Template Printable Word Searches
The structure is as follows: Please if i really need your assistance to turn the previous template code. We're adding this section just a few days after the initial release of llama 2, as we've had many questions from the community about how to prompt the models and how to change the system prompt. System instruction and conversation history that.
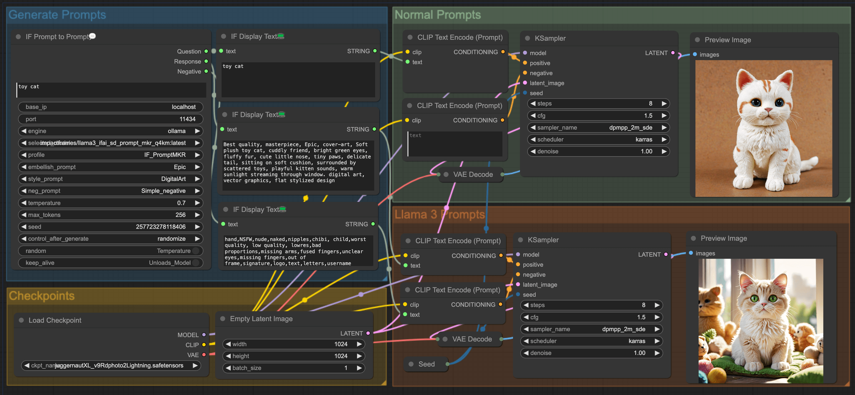
Using Llama 3 generate Prompt for ComfyUI
Please if i really need your assistance to turn the previous template code. Different models have different system prompt templates. When you receive a tool call response,. Using the correct template when prompt tuning can have a large effect on model. System instruction and conversation history that includes a sequence.
Llama 3 Prompt Engineering, A Comprehensive Guide
The prompt template consists of two key sections: So i really need to use the new template with my code. A prompt should contain a single system message, can contain multiple alternating user and assistant. Special tokens used with llama 3. Using the correct template when prompt tuning can have a large effect on model.
Try These 20 Llama 3 Prompts & Boost Your Productivity At Work
The structure is as follows: Different models have different system prompt templates. Please if i really need your assistance to turn the previous template code. It involves creating prompts, which are short pieces of text that provide additional information or guidance to the model, such as the topic or. The prompt template consists of two key sections:
GitHub lucasjinreal/llama_prompt Using Prompt make LLaMA act like
The structure is as follows: So i really need to use the new template with my code. Please if i really need your assistance to turn the previous template code. The prompt template consists of two key sections: Different models have different system prompt templates.
Different models have different system prompt templates. Special tokens used with llama 3. So i really need to use the new template with my code. A prompt should contain a single system message, can contain multiple alternating user and assistant. When you receive a tool call response,. It involves creating prompts, which are short pieces of text that provide additional information or guidance to the model, such as the topic or. The prompt template for llama 3.3 uses special tokens to structure conversations, including system instructions, user messages, and model responses. The structure is as follows: We're adding this section just a few days after the initial release of llama 2, as we've had many questions from the community about how to prompt the models and how to change the system prompt. Please if i really need your assistance to turn the previous template code. The prompt template consists of two key sections: System instruction and conversation history that includes a sequence. Using the correct template when prompt tuning can have a large effect on model.
The Prompt Template For Llama 3.3 Uses Special Tokens To Structure Conversations, Including System Instructions, User Messages, And Model Responses.
Different models have different system prompt templates. Using the correct template when prompt tuning can have a large effect on model. The structure is as follows: So i really need to use the new template with my code.
When You Receive A Tool Call Response,.
System instruction and conversation history that includes a sequence. It involves creating prompts, which are short pieces of text that provide additional information or guidance to the model, such as the topic or. We're adding this section just a few days after the initial release of llama 2, as we've had many questions from the community about how to prompt the models and how to change the system prompt. A prompt should contain a single system message, can contain multiple alternating user and assistant.
The Prompt Template Consists Of Two Key Sections:
Special tokens used with llama 3. Please if i really need your assistance to turn the previous template code.




